Centrum Medycyny Medica w Chorzowie

Medica

Centrum Medycyny Medica sp. z o.o. – Case study wdrożenia nowoczesnego systemu telekomunikacyjnego

Nazwa firmyCentrum Medycyny Medica sp. z o.o.
AdresUl. Gałeczki 54, 41-500 Chorzów
Numer telefonu dla Pacjentów32 241 38 65
BranżaUsługi Medyczne
Strona wwwwww.gzmedica.pl
Data wdrożeniaMarzec 2023

Problemy biznesowe

  • Brak zapowiedzi głosowych oraz menu IVR.
  • Ograniczona możliwość jednoczesnego obsłużenia więcej niż 4 pacjentów.
  • Brak raportów dotyczących ilości połączeń, ich źródeł itp.
  • Brak nagrywania rozmów.
  • Brak kontroli nad ilością próbujących się dodzwonić pacjentów.
  • Problemy z dodzwonieniem się zgłaszane przez pacjentów.
  • Brak możliwości wykonywania i przekazywania połączeń z bezprzewodowych słuchawek bez klawiatury.
  • Brak prezentacji numeru na słuchawkach bezprzewodowych.
  • Przy jednym połączeniu dzwoniły wszystkie urządzenia na rejestracji (grupa rozgłoszeniowa).
  • Brak integracji z systemem EDM.
  • System oparty na zamkniętym, licencjonowanym rozwiązaniu bez możliwości elastycznych zmian.

Założenia wdrożenia

  • Każdy pacjent musi mieć możliwość dodzwonienia się, bez sygnału zajętości.
  • Pacjent powinien mieć wybór, czy dzwoni prywatnie, czy z ubezpieczalni.
  • Dodanie opcji w IVR dla Śląskich Laboratoriów Analitycznych z informacją o numerze kontaktowym i godzinach pracy.
  • Codzienne raporty o ilości i typie połączeń pacjentów.
  • Możliwość wysyłki SMS-ów z linkiem do rejestracji online dla pacjentów.
  • Rozmowy powinny być nagrywane.
  • Adaptacja bezprzewodowych słuchawek do nowego systemu, umożliwiająca wykonywanie i przekazywanie połączeń.
  • Każde połączenie ma być logowane, a dane łatwo dostępne.
  • System działa w godzinach pracy: pon.-pt. 9:00 – 19:00.
  • Wyeliminowanie nieodebranych połączeń.

Rozwiązanie

  • System wyposażony w zaprojektowane menu IVR, które daje pacjentowi możliwość wyboru sprawy, w jakiej dzwoni, a każdy wybór jest liczony i raportowany.
  • Wyeliminowanie nieodebranych połączeń za pomocą narzędzi:
  • MissingCallDashboard – autorskie rozwiązanie wyświetlające na dashboardzie rejestratorek medycznych listę nieodebranych połączeń z ostatnich 12 godzin, z numerem telefonu pacjenta oraz czasem oczekiwania. Po oddzwonieniu do pacjenta wpis znika z dashboardu.
  • MissingCallDashboard

  • Funkcja „oddzwoń” – pacjent może zostawić prośbę o kontakt, jeśli czas oczekiwania jest długi. Prośba przekazywana jest na adres rejestracji, a pacjent otrzymuje SMS z potwierdzeniem.
  • Funkcja oddzwoń

  • System wysyła na koniec dnia raport z ilością pacjentów oraz rodzajem wykonanych połączeń.
  • Raport dzienny

  • Rejestrowanie każdego połączenia przychodzącego i wychodzącego, z łatwym dostępem do nagrań dla personelu.

UCP

  • Podłączenie bezprzewodowych systemów słuchawkowych do nowego systemu.

Rejestratorka

Rejestratorki medyczne zostały wyposażone w narzędzie umożliwiające pełną kontrolę nad systemem komunikacyjnym w czasie rzeczywistym. Funkcję tę realizuje Dashboard Call Center, który umożliwia wykonywanie, przekazywanie oraz przekierowywanie połączeń do dowolnego abonenta systemu. Użytkownicy mają pełną wiedzę na temat prowadzonych rozmów, oczekujących pacjentów oraz innych istotnych danych.

Dashboard Call Center

  • Oczekiwanie na połączenie pacjenta nadzorowane jest przez zaawansowaną dynamiczną kolejkę, kontrolowaną przez system PBX.
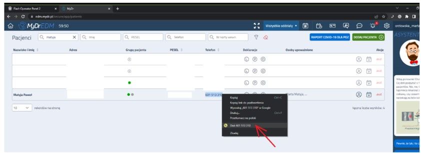
  • Integracja systemu głosowego z systemem EDM, umożliwiająca rejestratorkom wybór numeru pacjenta bezpośrednio z kartoteki.

Integracja z EDM

System został wyposażony również w telefony VOIP oraz słuchawki nagłowne, ułatwiające lekarzom wykonywanie teleporad.

Telefon VOIP

Podsumowanie

Na zakończenie każdego miesiąca generowane są szczegółowe raporty, które podsumowują pracę personelu. W raportach znajdują się informacje na temat:

  • ilości połączeń przychodzących,
  • ilości połączeń w danej sprawie z podziałem na godziny,
  • ilości połączeń odebranych i nieodebranych z podziałem na godziny.
Koszyk